C735 - Como importar extrato bancário transformando em lançamento contábil na Conciliação Contábil Versão 4
Resolução
Conciliação Contábil versão 4
1- Acesse: Contábil > Contabilidade > Processamentos > Conciliação Contábil versão 4
2- Selecione o arquivo que deseja importar no campo Arquivo Bancário e clique em Parâmetros.
3- Na opção Parâmetros para Conciliação, deixe a opção 'Gera Lançamentos Automaticamente' desabilitada.
4- Ao processar a Conciliação Contábil o Movimento Bancário é apresentado, porém não existe o Movimento Contábil.
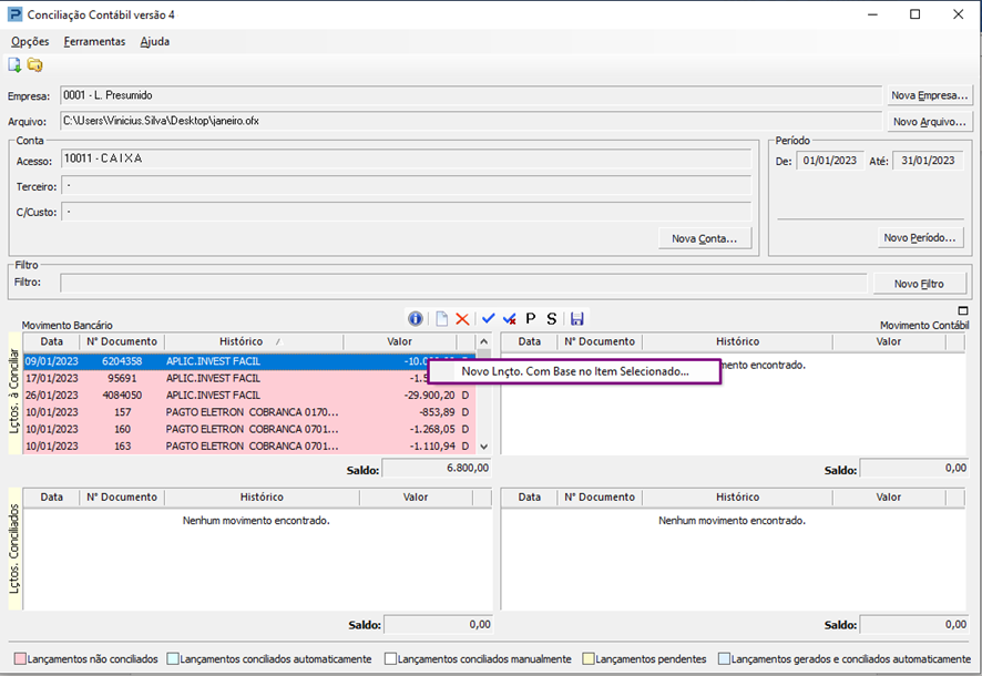
5- Para gerar um lançamento contábil com base no movimento Bancário, selecione o 'Lançamento bancário'
6- clique com o botão direito do Mouse, e clique sobre a opção Novo Lnçto. Com Base no Item Selecionado...
7- Preencha o Modo de lançamento a ser gerado (Modo 1 ou Modo 2), selecione a Conta Débito do lançamento e clique em Ok.
8- Ao clicar em Ok o lançamento é apresentado como Conciliado Manualmente no campo Movimento Contábil.
Para maiores informações, acesse:
C62 - Parâmetros Iniciais para a Conciliação Contábil Versão 4





