C62-Parâmetros Iniciais para a Conciliação Contábil Versão 4
Resolução
A Conciliação Contábil, além de ser um controle interno eficiente para toda e qualquer empresa, independentemente do seu porte, tem como objetivo principal apurar e explicar as eventuais divergências encontradas entre o saldo apresentado pelos bancos (por meio de extratos bancários) e o apurado pela empresa, no mesmo período (por intermédio do Razão).
Dependendo da movimentação bancária da empresa, a conferência dos registros contábeis com os extratos pode ser mensal, semanal ou até mesmo diária.
Cadastro de Empresas
1- Acesse: Parâmetros Gerais > Cadastros > Cadastro de Empresas
2- Acessar a ficha Contábil e verificar se na aba Informações Gerais consta a informação do Plano de Contas utilizado.
3- Na ficha Contábil, aba Indicadores, selecione o Centro de Custo, caso a empresa utilize.
4- Acesse a ficha Geral no cadastro da empresa Matriz, verifica se a empresa possui uma ou mais filiais.
Conciliação Contábil Versão 4
1- Acesse: Contábil > Contabilidade > Processamentos > Conciliação Contábil Versão 4
2- Ao acessar a rotina, será apresentada a tela abaixo:
Antes de iniciar a conciliação, é necessário realizar os seguintes parâmetros:
Empresa: Selecione a empresa que será objeto de conciliação, assim como verificar o plano de contas utilizado no exercício vigente.
Período da Conciliação: Informe nos campos De: e Até:, o período inicial e final em que os lançamentos da conta selecionada deverão ser apresentados para efeito de conciliação.
Conciliação Sintética: Se essa opção estiver marcada, o programa irá trazer todos os lançamentos vinculados a uma conta que tenha vários lançamentos com terceiros e centro de custo. No entanto, se essa opção estiver desmarcada, informe o código de acesso da conta, código de terceiro (quando existir essa informação) e código centro de custo (quando existir essa informação) para que apenas os lançamentos vinculados a essas informações fornecidas possam aparecer na grade.
Abrir arquivos consolidados (matriz / filiais): Essa opção deverá ser utilizada somente pela empresa matriz que possuir filiais vinculadas, cujos lançamentos tenham sido consolidados por meio do programa Consolidação de Movimentos (mais detalhes, consulte tópico correspondente). Ao habilitá-la, os lançamentos da matriz serão apresentados em conjunto com os das referidas filiais, sendo que, para facilitar a identificação dos mesmos, ao lado do respectivo número, será apresentado o código da empresa correspondente.
Para realizar a Conciliação Consolidada será necessário que as empresas matriz e filiais usem o mesmo plano de contas no período. Para ser considerada filial, a empresa não precisa ter a mesma estrutura de CNPJ da matriz. Basta estar vinculada a uma matriz.
Acesso: Informe o código de acesso da conta contábil cujos lançamentos deverão ser conciliados. Ao teclar F12 ou clicar sobre o botão de Pesquisa, serão apresentadas todas as contas cadastradas no plano de contas da empresa selecionada, que permitam receber lançamentos.
Terceiro: Esse campo estará disponível apenas quando for selecionado um código de acesso que possua referência opcional ou obrigatória a terceiros. Informe o código do terceiro que estiver vinculado ao respectivo acesso, cujos lançamentos deverão ser conciliados.
C/Custo: Esse campo estará disponível apenas quando for selecionado um código de acesso que possua referência opcional ou obrigatória a c/custos, com apropriação. Informe o código do c/custo que estiver vinculado ao respectivo acesso, cujos lançamentos deverão ser conciliados.
Essa rotina possibilita três tipos de Conciliação: Bancária, Clientes e Fornecedores e Manual.
Bancária: consiste em relacionar (ou não) automaticamente os lançamentos existentes na conta contábil com os lançamentos do extrato bancário, e possibilita a geração automática de lançamentos contábeis para os registros encontrados no extrato e não encontrados na contabilidade.
Clientes e Fornecedores: consiste em relacionar os lançamentos devedores e credores registrados na mesma conta contábil, sendo um referente à provisão e o outro referente ao pagamento ou recebimento.
Manual: todas as conciliações são realizadas diretamente pelo operador do sistema.
3- Na Conciliação bancária, deverá selecionar o arquivo no local onde está salvo (arquivos com extensão OFC, OFX, TXT, CSV),
- Extenção OFX
4- Selecione o Tipo Arquivos Ofx (*.OFX), localize o arquivo a ser importado e clique em Abrir.
Importante: Os arquivos com extensão TXT e CSV são em formato texto, logo, precisam da parametrização do layout que deve ser cedido pelo banco para cadastrar no sistema.
Os arquivos OFC e OFX são em formato XML, logo, não precisam de parametrização do layout para a importação.
5 - A identificação dos dados que serão utilizados na conciliação será feita conforme:
- Data, Histórico, Número do documento e Valor, ao selecioná-los no botão Parâmetros.
6- Habilitando a opção "Gera Lançamentos Automaticamente", serão apresentadas as conciliações geradas.
7- O botão "Tabela de Relacionamento" deve-se cadastrar os parâmetros para a geração automática do lançamento contábil durante o relacionamento do acesso contábil com o extrato bancário.
8- Para fazer a geração automática do lançamento contábil, são necessários os seguintes parâmetros:
9- Informe as devidas parametrizações do relacionamento.
- Código da Categoria: apenas para identificação da mesma.
Palavra-Chave: que o sistema vai buscar no histórico do lançamento do extrato bancário e ao encontrar, o mesmo identifica que é possível gerar o lançamento.
C/Partida: deverá informar acesso contábil, terceiro (se tiver relacionamento) e/ou centro de custo (se tiver relacionamento), sendo que a conta principal sempre será a conta (+ terceiro + c/custo - se houver) que está sendo conciliada. O lançamento será gerado somente no Modo-1.
Categoria Padrão FEBRABAN: a ser utilizada na identificação do lançamento do extrato que gerará o lançamento contábil - somente para as empresas que ainda vão se utilizar de extratos bancários no padrão FEBRABAN, deverá existir a possibilidade de incluir o código da categoria padrão, exemplo 101 - Cheques, 102- Encargos e etc, nesse caso, o relacionamento será feito através da categoria padrão e não da palavra chave.
Histórico Contábil: deverá realizar o preenchimento para geração do lançamento de conciliação.
Importante: Para conciliação automática será gerado os lançamentos somente em Mod.1. Caso utilize conciliação manual é possível transforma-los em Mod.2.
10- Para gerar um lançamento contábil com base no movimento Bancário, selecione o 'Lançamento bancário', clique com o botão direito do Mouse, e clique sobre a opção Novo Lnçto. Com Base no Item Selecionado...
Verifique que a conta de acesso é preenchida com natureza contrária da natureza do lançamento no extrato
11- Com arquivo em formato txt ou csv, deve informar o banco de onde está sendo importado o arquivo, e na opção layouts deve parametrizar os campos conforme o layout enviado pelo banco
Importante: A parametrização do layout deve ser cedido pelo banco para cadastrar no sistema, caso não cadastre o layout conforme Banco a conciliação não será realizada.
12- Após realizar as parametrizações conforme Tipo de Conciliação desejado, deverá clicar em Processar.
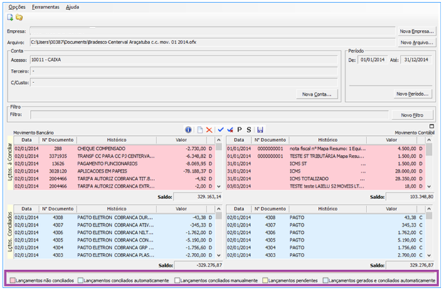
13- Logo, será apresentada a tela com as informações:
Rosa: Lançamentos não conciliados;
Azul: Lançamentos conciliados automaticamente;
Branco: Lançamentos conciliados manualmente;
Amarelo: Lançamentos Pendente;
Azul Claro: Lançamentos gerados e conciliados automaticamente
14- Ao clicar sobre os lançamentos contábeis será apresentada a tela com o lançamento gerado Modo I ou II, conta Débito e Crédito, Terceiro e Centro de Custo (Caso utilize), Histórico e o valor.
Botões disponíveis





















