A1271- Falha imprevista na rotina RetornarRsEmpresa ao acessar as rotinas do Gap
Sumário
Sistema: Gerenciador de Aplicativos Prosoft.
Contexto: Este artigo corrige o erro Falha imprevista na rotina RetornarRsEmpresa apresentada ao acessar as rotinas do Gap.
Informações Adicionais: Não se aplica.
Mensagem de erro:

Resolução
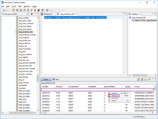
1- Acesse a tabela “prg_empresa_btr” e execute o seguinte comando abaixo para verificar se existe algum registro vazio.
select * from "prg_empresa_btr" order by codigobtr
2- Clique com o botão direito acima do registro vazio e depois clique em Delete Row.
