Quando a falha ocorre?


Ao informar a empresa na rotina Cadastro de Empresas, apresenta o erro:

"Run-time error "13":

Type mismatch"

Capturar.png




















Como corrigir o erro?


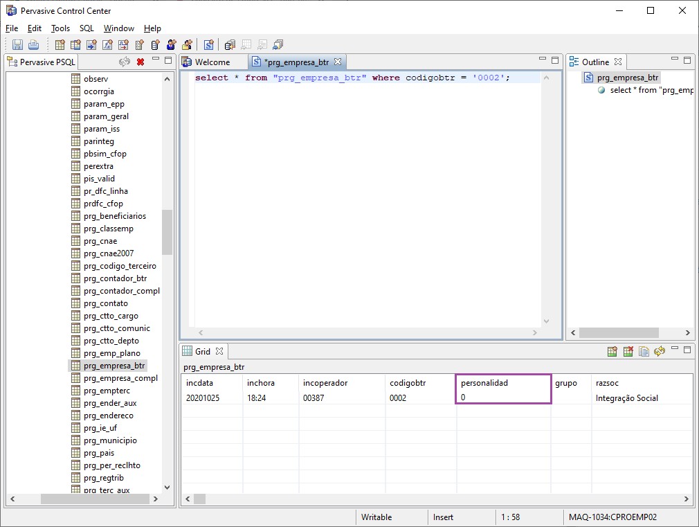
1- Acesse a tabela “prg_empresa_btr” e execute o seguinte comando abaixo para verificar se o valor da coluna personalidade está correto.

select * from "prg_empresa_btr" where codigobtr = ‘EEEE’;

2- Altere a coluna Personalidade de F para 0 (Jurídica) ou 1 (Física).

Sem_t_tulo.png

  • Sem rótulos