Este artigo tem como objetivo orientar o usuário na geração da quitação, quando desligamento é anterior ao dia 20 de dezembro e o 13º salário já foi pago de forma antecipada. Os procedimentos abaixo devem ser realizados para que não haja divergências dos valores entre eSocial, folha de pagamento e contabilização.
Para mais Informações acesse: Manual de orientações eSocial
19.1. O declarante deve informar a folha do 13º salário (folha anual, formato AAAA), obrigatoriamente, no mês de dezembro, com o valor total do 13º salário e o valor do desconto do adiantamento de 13º salário. O adiantamento de 13º salário deve ser realizado até novembro e informado em rubrica específica na folha mensal (AAAA-MM), referente ao mês em que o adiantamento for pago.
IMPORTANTE
Será necessário criar eventos de Devolução de INSS e IRRF 13º Salário, Líquido de 13º Salário, Desconto de 13º salário já pago com dedução FGTS e Desconto de 13º salário já pago SEM dedução FGTS, caso em seu sistema já existam eventos com essas configurações e parametrizações não é necessário criá-los.
Tabela de Eventos
- Acesse: Folha de Pagamento > Tabelas > Tabelas de Eventos
- O evento “Devolução de INSS e IRRF”, não haverá incidências e será utilizado para digitar o valor de INSS e IRRF (se houver) descontado no recibo de 13º salário:
Este evento será utilizado no recibo de quitação e está sem incidências pois os valores serão digitados na rescisão apenas para não descontar valor maior de INSS e/ou IRRF do funcionário. |
- O evento “Líquido de 13º Salário” deve ser utilizado para informar o valor líquido do recibo de 13º salário:
Este evento será utilizado no recibo de 02ª parcela ou parcela única, para que o valor pago da folha não gere divergências com a contabilização da folha. |
- Para o desconto de 13º salário que já foi pago com dedução FGTS, é necessário que na rescisão de contrato utilize o evento 135 (padrão do sistema) para deduzir da base de cálculo de FGTS e deduzir valor já pago ao funcionário:
Este evento é utilizado quando o FGTS já foi recolhido. |
- Para o desconto de 13º salário que já foi pago “Sem dedução FGTS”, deve informar na rescisão de contrato o evento para deduzir valor já pago ao funcionário. Este evento é utilizado quando não houve recolhimento do FGTS:
Este evento é utilizado quando não houve recolhimento do FGTS. |
Parâmetros 13º Salário
1- Acesse: Folha de Pagamento > Parâmetros> Parâmetros para Processamento de 13º Sal.
2- Selecione tabela geral ou da empresa:
3- Adicione o evento de "Líquido de 13º Salário" na linha de Eventos Extras - Provento:
Parâmetros Quitação
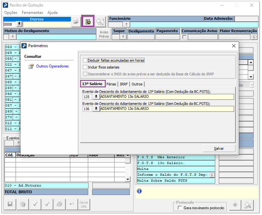
1- Acesse: Folha de Pagamento > Processamentos> Quitação > Recibo de Quitação
2- Selecione a engrenagem;
3- Informe os eventos na aba 13º Salário:
Para mais informações acesse: FP218 - Quitação - Parâmetros do Recibo
Procedimentos / Situações
Parcela única processada em Novembro e desligamento em novembro com recolhimento FGTS na Guia Rescisória FGTS Digital.
Exemplo: Recibo de Parcela única pago em 20/11/2024 e desligamento em 28/11/2024.
Passo a Passo:
1- Colete um print do recibo de 13º da 2ª parcela/única, e após exclua o recibo de Parcela única;
2- Acesse: Folha de Pagamento > Consultas > Consulta de recibos;
3- Acesse: Folha de Pagamento >Processamentos> Quitação > Recibo de Quitação;
4- Gere a rescisão;
5- Ao informar data de desligamento em 28/11/2024, será calculado 11/12 avos de 13º Salário (exemplo da imagem abaixo), como recolhimento do FGTS será na Guia Rescisória FGTS Digital não é necessário alterar a quantidade de avos;
6- Deve incluir os eventos de "Devolução de INSS e IRRF sobre 13º Salário" e "Desconto de Adiantamento de 13º salário".
Devolução de INSS e IRRF: Informar a soma dos eventos INSS e IRRF que foram descontados no recibo de 13º salário do funcionário. Isso será necessário porque os valores de INSS e IRRF sobre 13º salário serão recalculados e tributados no recibo de quitação, somados ao valor do 13º salário indenizado. |
Adiantamento de 13º Salário 136: Informar o valor bruto pago sobre 13º salário, neste exemplo o FGTS sobre 13º salário não foi recolhido e será somado na Guia Rescisória FGTS Digital, está sendo utilizado evento criado Adiantamento SEM dedução. |
7- Salve a rescisão mas não deve validar.
8- Acessar Folha de Pagamento > Processamentos> Controle de Variáveis > Digitação de Variáveis
Digitar nas variáveis de 13º salário os eventos:
Estes procedimentos são para que não apresente divergências de valores da folha de pagamento com valores pagos, com a DCTFWeb ao gerar valores de INSS e com a contabilização da folha. |
9- Folha de Pagamento >Processamentos> Processamento de Recibos-Resumos> Emissão de Recibos de 13º Salário.
10 - Emitir recibo:
11- Folha de Pagamento >Processamentos> Processamento de Recibos-Resumos> Resumo de Tributos.
12- Processe o Resumo de Tributos:
13- Acesse: Folha de Pagamento >Processamentos> Quitação > Recibo de Quitação.
14- Liberar a rescisão:
Parcela única processada em Novembro e desligamento em novembro com recolhimento FGTS na folha mensal.
Exemplo: Recibo de Parcela única pago em 20/11/2024 e desligamento em 24/11/2024 pedido de demissão, pagamento em 03/12/2024.
Observação: Colete um print do recibo de 13º 2ª parcela/única, e após exclua o recibo de Parcela única.
1- Acesse: Folha de Pagamento > Consultas > Consulta de recibo
2- Acesse: Folha de Pagamento >Processamentos> Quitação > Recibo de Quitação
3- Gerar rescisão;
4- Ao informar data de desligamento em 24/11/2024, será calculado 11/12 avos de 13º Salário, como se trata de pedido de demissão deve alterar a quantidade de avos informando 12/12 avos, pois já houve pagamento total dos valores no recibo de 13º salário:
5- Digitar os eventos de Devolução de INSS e IRRF sobre 13º Salário e Desconto de Adiantamento de 13º salário.
Devolução de INSS e IRRF: Informar a soma dos eventos INSS e IRRF que foram descontados no recibo de 13º salário do funcionário. Isso será necessário porque os valores de INSS e IRRF sobre 13º salário serão recalculados e tributados no recibo de quitação. |
Adiantamento de 13º Salário 136: Informar o valor bruto pago sobre 13º salário, neste exemplo o FGTS sobre 13º salário não foi recolhido e será somado na folha mensal, está sendo utilizado evento criado Adiantamento SEM dedução. |
6- Acessar Folha de Pagamento > Processamentos> Controle de Variáveis > Digitação de Variáveis
Digitar nas variáveis de 13º salário os eventos:
Estes procedimentos são para que não apresente divergências de valores da folha de pagamento com valores pagos, com a DCTFWeb ao gerar valores de INSS e com a contabilização da folha. |
7- Folha de Pagamento >Processamentos> Processamento de Recibos-Resumos> Emissão de Recibos de 13º Salário.
8- Processe o recibo:
9- Folha de Pagamento >Processamentos> Processamento de Recibos-Resumos> Resumo de Tributos.
10- Processe o Resumo de Tributos:
11- Acesse: Folha de Pagamento >Processamentos> Quitação > Recibo de Quitação.
12- Libere o recibo de quitação;



















