Ao cadastrar um produto no Bimer, a nova aba Integração Muven organiza as informações em dois grupos: Dados do Produto (ou Dados da Grade) e Detalhes. Essa aba está disponível em:
Cadastro de Produtos: Aba Específico > Integração E-Commerce
Vídeo
Dados do Produto (ou Dados da Grade)
Nessa seção, você pode editar informações diretamente no cadastro do produto.
Ao clicar no ícone de edição você será direcionado para a área no cadastro de produtos onde é realizada a configuração.
Essas informações incluem detalhes essenciais que serão transmitidos para a plataforma Muven como dimensões, pesos e imagens.
- Dados do Produto (ou Dados da Grade): Para produtos que possuem variações, como tamanho ou cor.
- Detalhes: Para produtos simples, sem variações.
Ambos direcionam para a configuração de:
- Dados Gerais;
- Categorias.
Detalhes
Dados Gerais
Esta área contém informações essenciais para o Muven, veremos cada uma delas:
- Nome do produto no Muven: esse nome será exibido no Muven e pode ser diferente do nome cadastrado no Bimer. Para produtos com variações (grade), o nome da grade será exibido, mas você pode definir um nome específico para cada SKU.
- Marca: A marca é cadastrada no Configurador em Estoque > Produto > Marca.
- URL do vídeo: se houver um vídeo sobre o produto (por exemplo, um tutorial ou demonstração), o link pode ser inserido aqui para exibição no site.
- ISBN: Código único usado para identificar livros ou outros produtos que necessitam de identificação por ISBN, como revistas ou publicações.
- Prazo adicional para entrega (dias): Caso o produto tenha um processo adicional antes de ser entregue (como itens sob encomenda), você pode especificar o prazo adicional aqui.
Otimização de Pesquisa (SEO)
Para melhorar a visibilidade do produto em motores de busca, a rotina permite otimizar os dados de SEO diretamente no cadastro do produto.
- Título : O título que será utilizado na tag HTML <title> , essencial para SEO.
- Descrição : A <meta name="description"> , que aparece nos resultados de busca, é configurada aqui.
- Tags : As palavras-chave atribuídas por meio de <meta name="keywords"> .
- Descrição Principal, Descrição Curta, Descrição Longa : Esses campos são usados para organizar a apresentação do produto no site, com descrições detalhadas que podem ser vistas pelos clientes.
Para entender melhor sobre SEO acesse: https://ajuda.alterdata.com.br/bimerbase/muven/entenda-o-seo-um-guia-rapido
Categorias
A nova rotina faz grandes mudanças na forma como os produtos são categorizados e descritos no Muven.
Categorias
A classificação por grupo ou família na integração Bimer x Muven será extinta. Na primeira execução do integrador, as categorias serão criadas automaticamente com base no grupo ou família vinculado ao produto. O vínculo com as categorias também será feito de forma automática. Após isso, é possível vincular coleções de categorias ao produto, sem limitação de apenas uma categoria por item.
Cadastro de Categorias
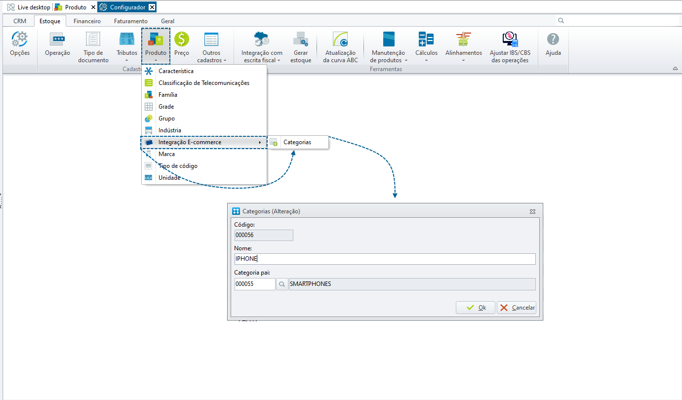
Você pode cadastrar novas categorias diretamente no Configurador > Estoque > Produto > Integração E-commerce> Categorias.
Cadastro de Categorias
As categorias são configuradas com:
- Código: Identificador único da categoria.
- Nome: Nome da categoria.
- Categoria Pai: Se necessário, pode-se criar uma hierarquia de categorias, vinculando uma "Categoria Pai" a outras categorias subordinadas.



